Introduction to Vivado

Creating a Vivado Project for the Boolean Board

15865

This document will guide you through the creation of a first Vivado project for Boolean board. It covers:

  • How to create a new project;
  • How to edit a project and add required source files;
  • How to Synthesize and Implement a project, and how to generate a bitstream;
  • And finally, how to program your Real Digital board.

Looking ahead, you will probably want to create a new project every time you start a new design. You will need to repeat these same steps whenever you create a new project, so you may revisit this document several times.

Step 1: Create a Vivado Project

Vivado Projects

Vivado “projects” are directory structures that contain all the files needed by a particular design. Some of these files are user-created source files that describe and constrain the design, but many others are system files created by Vivado to manage the design, simulation, and implementation of projects. In a typical design, you will only be concerned with the user-created source files. But, in the future, if you need more information about your design, or if you need more precise control over certain implementation details, you can access the other files as well.

When setting up a project in Vivado, you must give the project a unique name, choose a location to store all the project files, specify the type of project you are creating, add any pre-existing source files or constraints files (you might add existing sources if you are modifying an earlier design, but if you are creating a new design from scratch, you won’t add any existing files – you haven’t written them yet), and finally, select which physical chip you are designing for. These steps are illustrated below.

Start Vivado

In Windows, you can start Vivado by clicking the shortcut on the desktop. In Linux, you can start Vivado using the command in the terminal as shown in TUTORIAL: VIVADO TOOLS INSTALLATION.

After Vivado is started, the window should look similar to the picture in figure 1.

Figure 1. Vivado Start-Up Window

Open Create Project Dialog

Click on “Create Project” in the Quick Start panel. This will open the New Project dialog as shown in Figure 2. Click Next to continue.

Figure 2. Create Project Dialog

Set Project Name and Location

Enter a name for the project. In the figure, the project name is “project_1”, which isn’t a particulary useful name. It’s usually a good idea to make the project name more descriptive, so you can more readily identify your designs in the future. For example, if you design a seven-segment controller, you might call the project “seven segment controller”. For projects related to coursework, you might include the course name and project number - for example, “ee214_project2”. You should avoid having spaces in the project name or location, because spaces can cause certain tools to fail.

Figure 3. Enter Project Name

Select Project Type

The “project type” configures certain design tools and the IDE appearance based on the type of project you are intending to create. Most of the time, and for all Real Digital courses, you will choose “RTL Project” to configure the tools for the creation of a new design. (RTL stands for Register Transfer Language, which is a term sometimes used to mean a hardware design language like Verilog).

Make sure RTL project is selected, and click Next.

Figure 4. Select Project Type

Add Existing Sources

In a typical new or early-stage design, you won’t add any existing sources because you haven’t created them yet. But as you complete more designs and build up a library of previously completed and known good designs, you may elect to add sources and them use them in a new design.

For now, there are no existing sources to add, so just click Next.

Figure 5. Add Sources

Add Constraints

Constraint files provide information about the physical implementation of the design. They are created by the user, and used by the synthesizer. Constraints are parameters that specify certain details about the design. As examples, some constraints identify which physical pins on the chip are to be connected to which named circuit nodes in your design; some constraints setup various physical attributes of the chip, like I/O pin drive strength (high or low current); and some constraints identify physical locations of certain circuit components.

The Xilinx Design Constraints (.xdc filetpye) is the file format used for describing design constraints, and you need to create an .xdc file in order to synthesize your designs for a Real Digital board. Later in this tutorial, you will create a constraints file to identify which named circuit nodes must be connected to which physical pins. But for now, you have no existing constraints file to add, so you can simply click Next.

Figure 6. Add Constraint Files

Select Parts

Xilinx produces many different parts, and the synthesizer needs to know exactly what part you are using so it can produce the correct programming file. To specify the correct part, you need to know the device family and package, and less critically, the speed and temperature grades (the speed and temperature grades only affect special-purpose simulation results, and they have no effect on the synthesizer’s ability to produce accurate circuits). You must choose the appropriate part for the device installed on your board.

The Boolean uses a xc7s50csga324-1 Spartan-7 device with the following attributes:

Part Number xc7s50csga324-1
Family Spartan-7
Package ccsga324
Speed Grade -1
Temperature Grade C
Figure 7. Select Zynq 7000 Part

How to find your Zynq 7000 SoC Parts

You can find the details about your xilinx part from the markings on the IC, in the reference manual for your board, on the page where you purchased the board, or in the board’s schematic.

From Identeifcation Marking on IC

Usually, you can find the part number directly from the marking on the surface of the chip. In the picture below, you can see the part number for the Spartan-7 device found on the Boolean board.

Figure 8. Boolean board IC Marking

From Board Schematic

You can also find the part number from your board’s schematic. The figure below shows the Boolean board’s FPGA as identified in it’s schematic.

Figure 9. Boolean board part number in schematic

Check Project Configuration Summary

The last page of the Create Project Wizard shows a summary of the project configuration is shown. Verify all the information in the summary is correct, and in particular make sure the correct FPGA part is selected. If anything is incorrect, click back and fix it; otheriwse, click Finish to finish creating an empty project.

Figure 10. Create Project Summary

Vivado Project Window

After you have finished with the Create Project Wizard, the main IDE window will be displayed. This is the main “working” window where you enter and simulate your Verilog code, launch the synthesizer, and program your board. The left-most pane is the flow navigator that shows all the current files in the project, and the processes you can run on those files. To the right of the flow navigator is the project manager window where you enter source code, view simulation data, and interact with your design. The console window across the bottom shows a running status log. Over the next few projects, you will interact with all of the panels.

Figure 11. Vivado Project Window

Step 2: Edit The Project - Create source files

All projects require at least two types of source files – an HDL file (Verilog or VHDL) to describe the circuit, and a constraints file to provide the synthesizer with the information it needs to map the circuit into the target chip. In the following exercise, we will:

  • create a Verilog source file to define an example circuit’s behavior (for this exercise, an example file is provided for you to copy);
  • create a constraints file to define how the Verilog circuit is mapped into the Xiling logic device (also provided);
  • synthesize the source and constraint file into a “.bit” file that can be programmed onto your board;
  • configure the Boolean board with the circuit.

After the Verilog source file is created, it can be directly simulated. Simulation (discussed in more detail in a later project) lets you work with a computer model of a circuit, so you can check its behavior before taking the time to implement it in a physical device. The simulator lets you drive all the circuit inputs with varying patterns over time, and lets you examine the outputs to verify whether they behave as expected under all conditions.

After the constraint file is created, the design can be synthesized. The synthesis process translates Verilog source code into logical operations, and it uses the constraints file to map the logical operations into a given chip. In particular, the constraints file defines which Verilog circuit nodes are attached to which pins on the Xilinx chip package, and therefore which physical devices on your board. The synthesis process creates a “.bit” file that can be directly programmed into the Xilinx chip.

In this exercise, the Verilog and constraint source files are provided, so you can copy them into the project instead of typing them (in later designs, you will create these files yourself).

Design Sources

There are many ways to define a logic circuit, and many types of source files including VHDL, Verilog, EDIF and NGC netlists, DCP checkpoint files, TCL scripts, System C files, and many others. We will use the Verilog language in this course, and introduce it gradually over the first several projects. For now, you can get some basic familiarity with basic Verilog concepts here:

VERILOG HDL: A FIRST EXAMPLE

Figure 1. Add Design Sources

To create a Verilog source file for your project, right-click on “Design Sources” in the Sources panel, and select Add Sources (or equivalently, click on “Add Sources” in the Flow Navigator window under Project Manager). The Add Sources dialog box will appear as shown – select “Add or create design sources” and click Next.

Figure 2. Add or create design sources using Add Source Dialog

In the Add or Create Design Sources dialog, click on Create File, enter project1_demo as filename, and click OK. The newly created file will appear in the list as shown. Click Finish to move to the next step.

Figure 3. Create Design Source File

A “define module” dialog box opens and presents an area where you can define input and output ports for your circuit. In later projects, if you enter port names here, Vivado will create a Verilog source file with those ports already defined. For this exercise, the complete source file is provided, so you can skip this step by clicking OK (and then YES) to continue.

You will now see project1_demo listed underneath Design Sources folder in the Sources panel. Double click project1_demo to open the file, and replace the contents (copy and paste) with the code below.

Figure 4. project1_demo appears in design sources
`timescale 1ns / 1ps

    module project1_demo(
        input mclk,
        input [15:0] sw,
        output [15:0] led,
        output [7:0] D0_seg, D1_seg,
        output [3:0] D0_a, D1_a
    );

    reg [28:0] cnt29 = 29'd0;
    reg [15:0] led_reg;
    reg [7:0] seg_reg;

    always @(posedge mclk) cnt29 <= cnt29 + 1;

    always @(posedge cnt29[24])
    begin
        if (cnt29[28:25] == 4'b0) begin
            led_reg <= 16'hFFFE;
            seg_reg <= 8'hFE;
        end
        else begin
            seg_reg <= {seg_reg[6:0], seg_reg[7]};
            led_reg <= {led_reg[14:0], led_reg[15]};
        end
    end

    assign led = sw | led_reg;
    assign D0_a = 4'h0;
    assign D1_a = 4'h0;
    assign D0_seg = seg_reg;
    assign D1_seg = seg_reg;

    endmodule

Design Constraints

Verilog source files only describe circuit behavior. You must also provide a constraints file to map your design into the physical chip and board you are working with.

To create a constraint file, expand the Constraints heading in the Sources panel, right-click on constrs_1, and select Add Sources (or equivalently, click on “Add Sources” in the Flow Navigator window under Project Manager).

Figure 5. Add Source to Design Constraints

An Add Sources dialog will appear as shown. Select Add or Create Constraints and click Next to cause the “Add or Create Constraints” dialog box to appear.

Figure 6. Add or create design constraints using Add Source Dialog

Click on Create File, enter project1 for the filename and click OK. The newly created file will appear in the list as shown. Click Finish to move to the next step.

Figure 7. Add or create design constraints using Add Source Dialog

You will now see project1.xdc listed underneath Constraints/constrs_1 folder in the Sources panel. Double click project1.xdc to open the file, and replace the contents with the code below.

Figure 8. Double Click to Edit project1.xdc
# mclk is from the 100 MHz oscillator on Boolean board
set_property -dict {PACKAGE_PIN F14 IOSTANDARD LVCMOS33} [get_ports mclk]

# On-board Slide Switches
set_property -dict {PACKAGE_PIN V2 IOSTANDARD LVCMOS33} [get_ports {sw[0]}]
set_property -dict {PACKAGE_PIN U2 IOSTANDARD LVCMOS33} [get_ports {sw[1]}]
set_property -dict {PACKAGE_PIN U1 IOSTANDARD LVCMOS33} [get_ports {sw[2]}]
set_property -dict {PACKAGE_PIN T2 IOSTANDARD LVCMOS33} [get_ports {sw[3]}]
set_property -dict {PACKAGE_PIN T1 IOSTANDARD LVCMOS33} [get_ports {sw[4]}]
set_property -dict {PACKAGE_PIN R2 IOSTANDARD LVCMOS33} [get_ports {sw[5]}]
set_property -dict {PACKAGE_PIN R1 IOSTANDARD LVCMOS33} [get_ports {sw[6]}]
set_property -dict {PACKAGE_PIN P2 IOSTANDARD LVCMOS33} [get_ports {sw[7]}]
set_property -dict {PACKAGE_PIN P1 IOSTANDARD LVCMOS33} [get_ports {sw[8]}]
set_property -dict {PACKAGE_PIN N2 IOSTANDARD LVCMOS33} [get_ports {sw[9]}]
set_property -dict {PACKAGE_PIN N1 IOSTANDARD LVCMOS33} [get_ports {sw[10]}]
set_property -dict {PACKAGE_PIN M2 IOSTANDARD LVCMOS33} [get_ports {sw[11]}]
set_property -dict {PACKAGE_PIN M1 IOSTANDARD LVCMOS33} [get_ports {sw[12]}]
set_property -dict {PACKAGE_PIN L1 IOSTANDARD LVCMOS33} [get_ports {sw[13]}]
set_property -dict {PACKAGE_PIN K2 IOSTANDARD LVCMOS33} [get_ports {sw[14]}]
set_property -dict {PACKAGE_PIN K1 IOSTANDARD LVCMOS33} [get_ports {sw[15]}]

# On-board LEDs
set_property -dict {PACKAGE_PIN G1 IOSTANDARD LVCMOS33} [get_ports {led[0]}]
set_property -dict {PACKAGE_PIN G2 IOSTANDARD LVCMOS33} [get_ports {led[1]}]
set_property -dict {PACKAGE_PIN F1 IOSTANDARD LVCMOS33} [get_ports {led[2]}]
set_property -dict {PACKAGE_PIN F2 IOSTANDARD LVCMOS33} [get_ports {led[3]}]
set_property -dict {PACKAGE_PIN E1 IOSTANDARD LVCMOS33} [get_ports {led[4]}]
set_property -dict {PACKAGE_PIN E2 IOSTANDARD LVCMOS33} [get_ports {led[5]}]
set_property -dict {PACKAGE_PIN E3 IOSTANDARD LVCMOS33} [get_ports {led[6]}]
set_property -dict {PACKAGE_PIN E5 IOSTANDARD LVCMOS33} [get_ports {led[7]}]
set_property -dict {PACKAGE_PIN E6 IOSTANDARD LVCMOS33} [get_ports {led[8]}]
set_property -dict {PACKAGE_PIN C3 IOSTANDARD LVCMOS33} [get_ports {led[9]}]
set_property -dict {PACKAGE_PIN B2 IOSTANDARD LVCMOS33} [get_ports {led[10]}]
set_property -dict {PACKAGE_PIN A2 IOSTANDARD LVCMOS33} [get_ports {led[11]}]
set_property -dict {PACKAGE_PIN B3 IOSTANDARD LVCMOS33} [get_ports {led[12]}]
set_property -dict {PACKAGE_PIN A3 IOSTANDARD LVCMOS33} [get_ports {led[13]}]
set_property -dict {PACKAGE_PIN B4 IOSTANDARD LVCMOS33} [get_ports {led[14]}]
set_property -dict {PACKAGE_PIN A4 IOSTANDARD LVCMOS33} [get_ports {led[15]}]

# On-board Buttons
set_property -dict {PACKAGE_PIN J2 IOSTANDARD LVCMOS33} [get_ports {btn[0]}]
set_property -dict {PACKAGE_PIN J5 IOSTANDARD LVCMOS33} [get_ports {btn[1]}]
set_property -dict {PACKAGE_PIN H2 IOSTANDARD LVCMOS33} [get_ports {btn[2]}]
set_property -dict {PACKAGE_PIN J1 IOSTANDARD LVCMOS33} [get_ports {btn[3]}]

# On-board color LEDs
set_property -dict {PACKAGE_PIN V6 IOSTANDARD LVCMOS33} [get_ports {RGB0[0]}];   # RBG0_R
set_property -dict {PACKAGE_PIN V4 IOSTANDARD LVCMOS33} [get_ports {RGB0[1]}];   # RBG0_G
set_property -dict {PACKAGE_PIN U6 IOSTANDARD LVCMOS33} [get_ports {RGB0[2]}];   # RBG0_B
set_property -dict {PACKAGE_PIN U3 IOSTANDARD LVCMOS33} [get_ports {RGB1[0]}];   # RBG1_R
set_property -dict {PACKAGE_PIN V3 IOSTANDARD LVCMOS33} [get_ports {RGB1[1]}];   # RBG1_G
set_property -dict {PACKAGE_PIN V5 IOSTANDARD LVCMOS33} [get_ports {RGB1[2]}];   # RBG1_B

# On-board 7-Segment display 0
set_property -dict {PACKAGE_PIN D5 IOSTANDARD LVCMOS33} [get_ports {D0_a[0]}]
set_property -dict {PACKAGE_PIN C4 IOSTANDARD LVCMOS33} [get_ports {D0_a[1]}]
set_property -dict {PACKAGE_PIN C7 IOSTANDARD LVCMOS33} [get_ports {D0_a[2]}]
set_property -dict {PACKAGE_PIN A8 IOSTANDARD LVCMOS33} [get_ports {D0_a[3]}]
set_property -dict {PACKAGE_PIN D7 IOSTANDARD LVCMOS33} [get_ports {D0_seg[0]}]
set_property -dict {PACKAGE_PIN C5 IOSTANDARD LVCMOS33} [get_ports {D0_seg[1]}]
set_property -dict {PACKAGE_PIN A5 IOSTANDARD LVCMOS33} [get_ports {D0_seg[2]}]
set_property -dict {PACKAGE_PIN B7 IOSTANDARD LVCMOS33} [get_ports {D0_seg[3]}]
set_property -dict {PACKAGE_PIN A7 IOSTANDARD LVCMOS33} [get_ports {D0_seg[4]}]
set_property -dict {PACKAGE_PIN D6 IOSTANDARD LVCMOS33} [get_ports {D0_seg[5]}]
set_property -dict {PACKAGE_PIN B5 IOSTANDARD LVCMOS33} [get_ports {D0_seg[6]}]
set_property -dict {PACKAGE_PIN A6 IOSTANDARD LVCMOS33} [get_ports {D0_seg[7]}]

# On-board 7-Segment display 1
set_property -dict {PACKAGE_PIN H3 IOSTANDARD LVCMOS33} [get_ports {D1_a[0]}]
set_property -dict {PACKAGE_PIN J4 IOSTANDARD LVCMOS33} [get_ports {D1_a[1]}]
set_property -dict {PACKAGE_PIN F3 IOSTANDARD LVCMOS33} [get_ports {D1_a[2]}]
set_property -dict {PACKAGE_PIN E4 IOSTANDARD LVCMOS33} [get_ports {D1_a[3]}]
set_property -dict {PACKAGE_PIN F4 IOSTANDARD LVCMOS33} [get_ports {D1_seg[0]}]
set_property -dict {PACKAGE_PIN J3 IOSTANDARD LVCMOS33} [get_ports {D1_seg[1]}]
set_property -dict {PACKAGE_PIN D2 IOSTANDARD LVCMOS33} [get_ports {D1_seg[2]}]
set_property -dict {PACKAGE_PIN C2 IOSTANDARD LVCMOS33} [get_ports {D1_seg[3]}]
set_property -dict {PACKAGE_PIN B1 IOSTANDARD LVCMOS33} [get_ports {D1_seg[4]}]
set_property -dict {PACKAGE_PIN H4 IOSTANDARD LVCMOS33} [get_ports {D1_seg[5]}]
set_property -dict {PACKAGE_PIN D1 IOSTANDARD LVCMOS33} [get_ports {D1_seg[6]}]
set_property -dict {PACKAGE_PIN C1 IOSTANDARD LVCMOS33} [get_ports {D1_seg[7]}]

Step 3: Synthesize, Implement, and Generate Bitstream

Synthesis

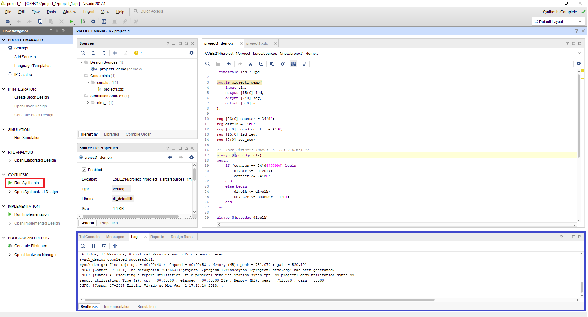
After your Verilog and constraint files are complete, you can Synthesize the design project. In the synthesis process, Verilog code is translated into a “netlist” that defines all the required circuit components needed by the design (these components are the programmable parts of the targeted logic device - more on that later). You can start the Synthesize process by clicking on Run Synthesis button in the Flow Navigator panel as shown.

When synthesis is running, you can select the log panel located at the bottom of Project Manager to see a log of the currently running processes. Any errors that occur during the synthesis process will be described in the log.

Note: At the end of the synthesis process, a dialog box opens to ask what you want to do next. This is just a convenience - it shows the same choices that are available in the Flow Navigator window. You can simply close the box, or select “Implement Design” which is the next step (see below).

Figure 1. Start Synthesis process and monitor the systhesis log

Implementation

After the design is synthesized, you must run the Implementation process. The implementation process maps the synthesized design onto the Xilinx chip targeted by the design. Click the Run Implementation button in the Flow Navigator panel as shown.

When the implementation process is running, the log panel at the bottom of Project Manager will show details about any errors that occurr.

Note: At the end of the implementation process, a dialog box opens to ask what you want to do next. This is just a convenience - it shows the same choices that are available in the Flow Navigator window. You can simply close the box, or select “Generate Bitstream” which is the next step (see below).

Figure 2. Start Implementation process and monitor the implementation log

Generate Bitstream

After the design is successfully implemented, you can create a .bit file by clicking on the Generate Bitstream process located in the Flow Navigator panel as shown. The process translates the implemented design into a bitstream which can be directly programmed into your board’s device.

Note: At the end of the Bitstream generation process, a dialog box opens to ask what you want to do next. This is just a convenience - it shows the same choices that are available in the Flow Navigator window. You can simply close the box, or select “Open Hardware Manager” which is the next step (see below).

Figure 3. Generate Bitstream

Step 4: Download Bitstream

Open Hardware Manager

After the bitstream is successfully generated, you can program your board using the Hardware Manager. Click Open Hardware Manager located at the bottom of Flow Navigator panel, as highlighted in red in the Figure.

Figure 9. Open Hardware Manager

Connecting Your Board via USB

Connect your Boolean board to your Computer with a micro-USB cable. Make sure you connect the micro-USB cable to the port labeled “PROG UART”. Turn on your board by moving the switch in the top-left corner to the on position. You’ll see a Green LED by the switch when it powers on. If your board doesn’t power on, check that the blue jumper by the port labeled “EXTP” is set to “USB”.

Connecting your Board to Vivado

Click on the Open target link underneath Hardware Manager. Select Auto Connect to automatically identify your board.

If you’re having trouble connecting in Linux you may need to install cable drivers. Follow the tutorial: TUTORIAL: Installing Linux Cable Drivers

Figure 10. Auto Connect Target

Verify that Your Board is Identified

If Vivado successfully detects your board, the Hardware panel (located at the top left corner of Hardware Manager) will show the board’s logic device part number (For the Boolean board this will be xc7s50).

Figure 11. Vivado successfully connects to the Spartan 7 device

Download Bitstream

Select the device you want to program, right click and select Program Device. A Program Device pop-up dialog window will appear, with the generated bit file selected in the text box. Click on Program to download the bitstream to your board.

Figure 12. Program Device